Qué hace EcoStruxure Control Expert
Qué hace EcoStruxure Control Expert
Ingeniería eficiente
Fácil diagnóstico y mantenimiento
Modernización sencilla
Mayor eficiencia del proceso
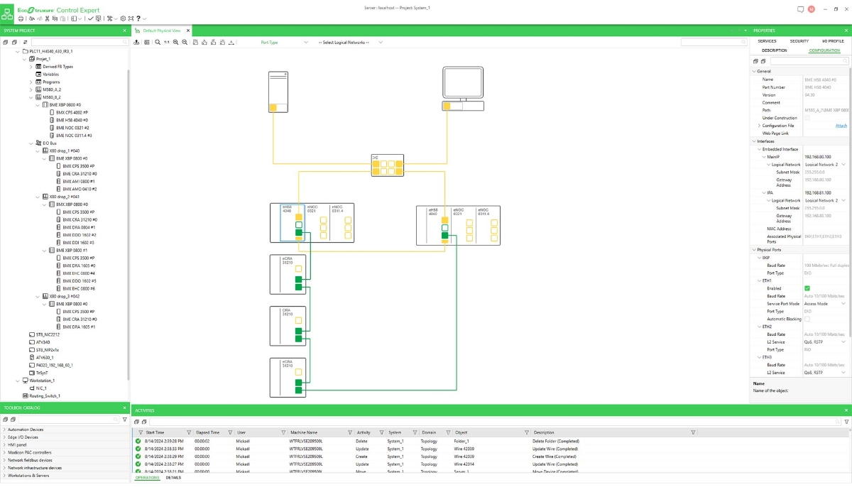
Cómo funciona Control Expert
Cómo funciona Control Expert
Proporciona un flujo de trabajo con diseño intuitivo
- Un flujo de trabajo con diseño intuitivo para la administración global de la arquitectura completa.
- Una actualización coherente de la vista de red lógica con asignación automática de direcciones IP permite actualizar un proyecto fácilmente, lo que reduce los costos de ingeniería, mantenimiento y ciclo de vida total.
- Como software de sistema de control industrial, aumenta la eficiencia y calidad operativa, reduce el desperdicio y disminuye los costos de ingeniería.
- Implementa una configuración con un solo clic, utiliza tablas de animación, pantallas de operador y DDTs de dispositivos listos para usar para monitorear y diagnosticar tu sistema de manera eficiente.
Simplifica el diseño y la implementación de arquitecturas de automatización
Las comunicaciones PAC a PAC amplían sus capacidades:
- Los bloques de funciones de comunicación READ_REMOTE y WRITE_REMOTE permiten el intercambio de variables entre los controladores lógicos programables M580 y M340 mediante nombres de variables.
- Los esclavos locales se configuran en el Topology Manager y se verifica la coherencia.
Función FDT/DTM
EcoStruxure Control Expert facilita la integración de arquitecturas de bus de campo a sistemas de control de ingeniería mediante la tecnología FDT/DTM:
- FDT (Field Device Tool) es el contenedor que soporta los DTMs del dispositivo.
- DTM (Device Type Manage) es la herramienta de configuración para dispositivos con interfaces gráficas integradas. Contiene las propiedades específicas de cada dispositivo.
Mejora la adaptabilidad y compatibilidad
Ecostruxure Control Expert trabaja en combinación con otros software de EcoStruxure y de terceros para aumentar la eficiencia durante todo el ciclo de vida del sistema, incluyendo:
- Bibliotecas de Modicon para agilizar el desarrollo y la configuración del proyecto con bloques listos para usar según las mejores prácticas de la industria.
- Herramientas de diseño para una integración sin igual de control y supervisión con Ecostruxure Control Expert - Asset Link.
- Herramientas de ingeniería de software para mejorar la calidad del código, acelerar la modernización y facilitar la administración del ciclo de vida con herramientas de administración de EcoStruxure Control Engineering y versiones de terceros.
EcoStruxure Control Expert: enlace de activos
EcoStruxure Control Expert: Asset Link permite a los ingenieros crear un sistema de control totalmente integrado para reducir el tiempo de diseño y puesta en marcha y ofrecer consistencia a largo plazo al sistema.
Industrias y aplicaciones
Industrias y aplicaciones
Agua y aguas residuales
Minería, minerales y metales
Explorar másAlimentos y bebidas
Explorar másPetróleo y gas
Explorar más
Recurso adicional
Recurso adicional
Manual de instalación de EcoStruxure Control Expert
La información que se proporciona en este manual contiene descripciones generales, características técnicas y/o recomendaciones relacionadas con productos/soluciones
Obtener más informaciónCatálogo de EcoStruxure Control Expert
Obtén una visión concisa de la oferta, sus características y los tipos de licencias disponibles.
Obtener más informaciónServicios de aprendizaje sobre automatización de procesos
Industry Service Academy, que ahora ofrece más soluciones de desarrollo de personal en automatización industrial
Obtener más información